Aufzeichnungskonfiguration




images/download/thumbnails/251036385/Icon_Video-Tutorial-version-1-modificationdate-1686650169000-api-v2.png


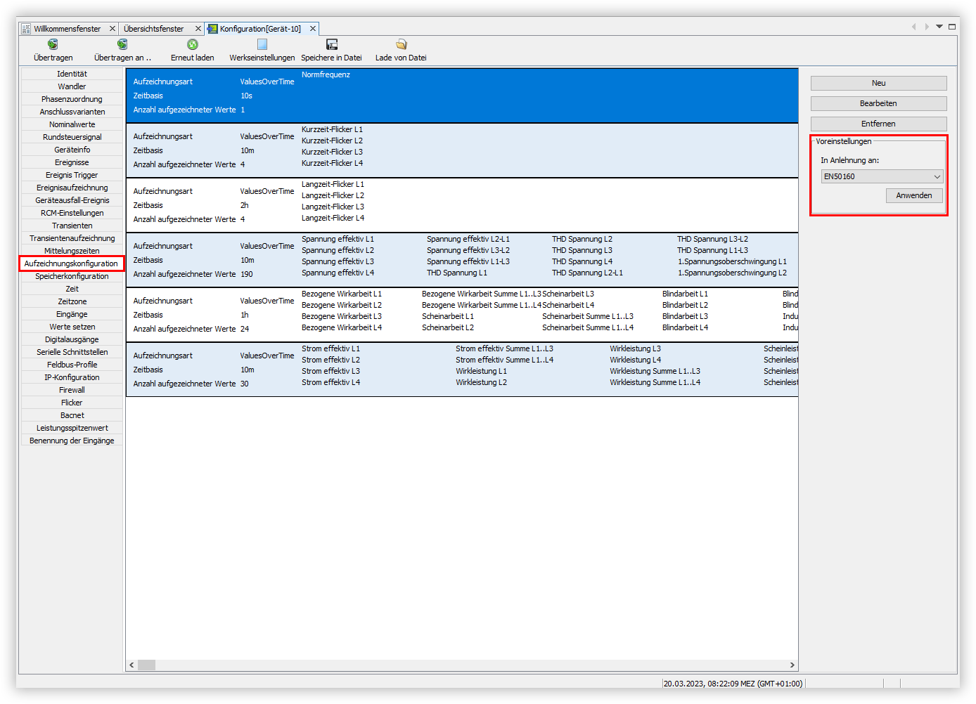
Voreinstellung auswählen

Gehen Sie wie folgt vor, um eine Voreinstellung für die Aufzeichnungskonfiguration Ihres Gerätes auszuwählen:


  1. Klicken Sie im Fenster Konfiguration auf den Menüeintrag Aufzeichnungskonfiguration.

  2. Öffnen Sie die Dropdown-Liste Voreinstellungen und w ählen Sie aus, an welche Norm sich Ihre Aufzeichnung anlehnen soll.

  3. Klicken Sie auf die Schaltfläche Anwenden, um mit der ausgewählten Voreinstellung zu messen.

  4. Es öffnet sich das Fenster Option auswählen. Klicken Sie hier auf die Schaltfläche Ja, um die Voreinstellung zu wechseln.

images/download/attachments/251036385/Aufzeichnungskonfiguration-version-1-modificationdate-1679301282000-api-v2.png




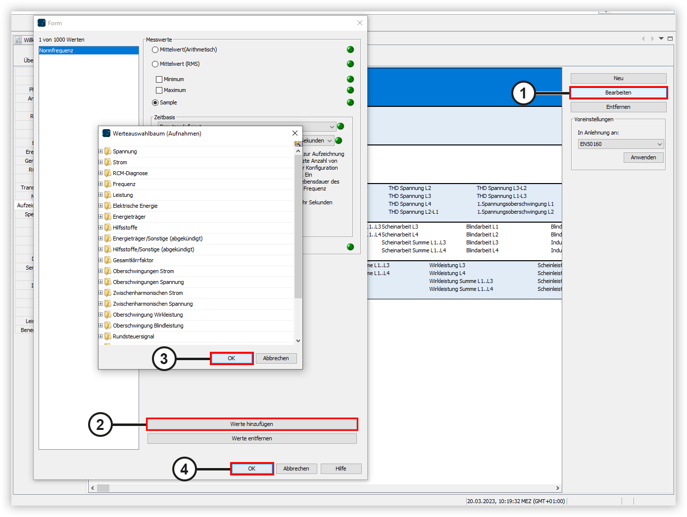
Voreinstellung bearbeiten

Gehen Sie wie folgt vor, um eine Voreinstellung für die Aufzeichnungskonfiguration Ihres Gerätes zu bearbeiten:


  1. Klicken Sie auf die Schaltfläche Bearbeiten, um das Aufzeichnungsprofil zu ändern.

  2. Es öffnet sich das Fenster Form. Klicken Sie auf die Schaltfläche Werte hinzufügen, um dem Aufzeichnungsprofil neue Werte hinzuzufügen.

  3. Es öffnet sich das Fenster Werteauswahlbaum. Wählen Sie den gewünschten Wert in der Baumstruktur aus und ziehen Sie diesen per Drag-and-Drop in das Wertefenster. Klicken Sie anschließend auf die Schaltfläche OK.

  4. Wählen Sie die den Wert im Wertefenster aus.

  5. Legen Sie Ihre Einstellungen für die Messwerte und die Zeitbasis fest und klicken Sie abschließend auf die Schaltfläche OK.

images/download/attachments/251036385/Voreinstellungen-bearbeiten-version-1-modificationdate-1679316557000-api-v2.png