Jasic-Beispiel: Globale Variable


Globale Variablen aufzeichnen und einem virtuellen Gerät zuweisen

Folgende Beschreibungen führen Sie in die Grundlagen der grapischen Programmierung (Jasic).
Eine ausführliche Beschreibung hierzu finden Sie unter Graphische Programmierung - Jasic.

Um Aufzeichnungen von globalen Variablen einem virtuellen Gerät zuzuweisen, benötigen Sie ein Jasic-fähiges Gerät (UMG 604 / UMG 605 / UMG 508 / UMG 509 / UMG 511 / UMG 512). Gehen Sie anschließend wie folgt vor:

  • Öffnen Sie das Übersichtsfenster mit einem Doppelklick auf Ihr Jasic-fähiges Gerät (im Bsp. UMG 512) im Fenster Projekte.

  • Wählen Sie mit einem Klick in der Rubrik Jasic-Informationen einen freien Programmplatz.

  • Es erscheint die Editor-Darstellung der Jasic-Programmieroberfläche.

  • Wechseln Sie durch klicken der Schaltfläche Graph in die Graphen-Darstellung und öffnen Sie das Fenster Palette (Menüleiste Fenster > Werkzeuge > Palette).

images/download/attachments/251036529/Bsp0010-version-1-modificationdate-1517402853000-api-v2.png

Jasic-Baustein Endlosschleife (Repeater)

  • Bewegen Sie via Drag-and-drop den Jasic-Baustein Endlosschleife (Repeater) auf die Graphische-Programmieroberfläche.

  • Vergeben Sie im Eingabefeld einen Programmnamen (Beachten Sie: Das Eingabefeld Programmname ist erst aktiv nachdem ein Jasic-Baustein auf die Programmieroberfläche bewegt wurde!)

  • Speichern Sie Ihre Jasic-Datei durch Klicken der Schaltfläche Speichern als in Ihr Ordnerverzeichnis. Die Schaltfläche Speichern überspeichert bereits zuvor gespeicherte Jasic-Dateien.

  • Die gespeicherte Jasic-Datei erscheint im Fenster Projekte unter Jasic-Vorlagen (siehe Abb.: Datei prg_Muster.jas).


Jasic-Baustein Systemvariable (SysVar)

  • Positionieren Sie via Drag-and-drop den Jasic-Baustein Systemvariable (SysVar) innerhalb des Jasic-Bausteins Endlosschleife.

  • Konfigurieren Sie mit Doppelklick auf die Systemvariable über ein Dialogfenster den Wert (z.B. Spannung L1).

images/download/attachments/251036529/Bsp0020-version-1-modificationdate-1517402853000-api-v2.png

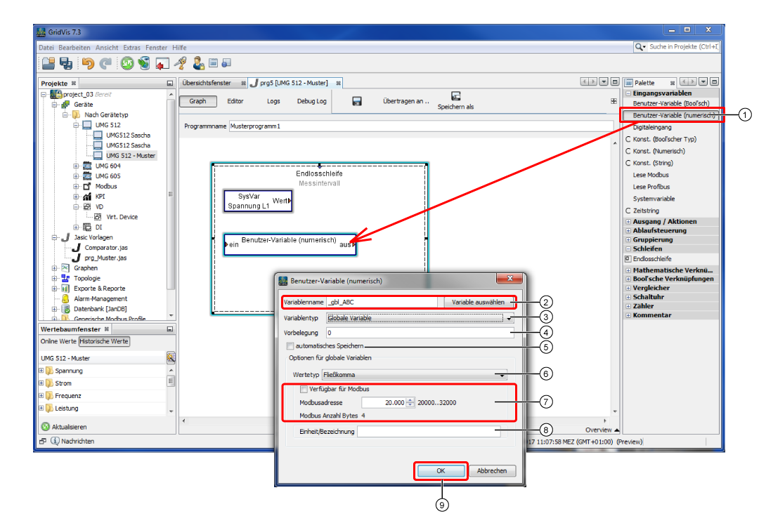
Jasic-Baustein Benutzer-Variable (numerisch)

images/download/attachments/251036529/Bsp0030-version-1-modificationdate-1517402853000-api-v2.png

Pos.

Beschreibung

1

Via Drag-and-drop innerhalb des Jasic-Bausteins Endlosschleife positionieren.

Durch einen Doppelklick auf den Jasic-Baustein erscheint das Dialogfenster Benutzer-Variable (numerisch).

2

Vergeben Sie Ihren globalen Variablennamen. Stellen Sie die Zeichenkombination _gbl_ vor Ihren Namen, damit das System die globale Variable identifiziert.

Bitte beachten: Das System unterscheidet nicht zwischen Groß- und Kleinbuchstaben im Variablennamen (z.B. aus _gbl_ABC wird _gbl_abc) und schreibt die globale Variable als _abc in den Ordner Globale Werte unter Online Werte im Wertebaumfenster.

Über die Schaltfläche Variable auswählen wählen Sie bereits bestehende Variablen aus einer Liste.

3

Wählen Sie den Variablentyp Globale Variable. Im Gegensatz zur Lokalen Variablen wird die Globale Variable über die Jasic-Programmgrenzen hinaus bereitgestellt.

4

Optionale Vorbelegung der Globalen Variablen mit einem Anfangswert.

5

Bei aktivierter Checkbox speichert das System den Wert der Globalen Variablen.


Aktiv bei Variablentyp Globale Variable.

6

Daten-Format für den Wertetyp:

  • Short (16-bit) -

  • Integer (32-bit) -

  • Fließkomma -

  • Fließkomma (double prec.) -

7

Bei aktivierter Checkbox wird der Variablenwert einer Modbus-Adresse zugewiesen.


Eingabe der Modbus-Adresse dem der Variablenwert zugewiesen wird.

Modbus-Adressauswahl zwischen 20.000 und 32.000.


Abhängig vom eingestellten Daten-Format unter der Auswahlliste Wertetyp.

8

Optionale Eingabe der Einheit oder Bezeichnung.

9

Zur Konfigurations-Bestätigung der Globalen Variablen.

Jasic-Baustein Einfache Aufzeichnung

images/download/attachments/251036529/Bsp0040-version-1-modificationdate-1517402853000-api-v2.png

Pos.

Beschreibung

1

Via Drag-and-drop innerhalb des Jasic-Bausteins Endlosschleife positionieren.

Durch einen Doppelklick auf den Jasic-Baustein erscheint das Dialogfenster Einfache Aufzeichnung.

2

Der eingetragene Kommentar erscheint im Jasic-Baustein Aufzeichnung in der Jasic-Programmieroberfläche.

3

Zeitintervall in dem die globale Variable aufgezeichnet wird.

4

Geben Sie im Dialogfeld den Namen des Messwerts ein (Name Ihrer angelegten globalen Variablen _gbl_ABC- siehe Beispiel).

Ihre Eingabe erscheint im Dialogfenster Einfache Aufzeichnung in der Rubrik Werte.

5

Zur Konfigurations-Bestätigung der Einfachen Aufzeichnung.

Jasic-Bausteine verbinden und als Jasic-Programm speichern

  • Verbinden Sie die Jasic-Bausteine der beiden Variablen - Systemvariable mit Benutzervariable (numerisch) indem Sie auf das farbige Dreieck des einen Jasic-Bausteins (Systemvariable) klicken und bei gedrückter Maustaste den Verbindungspfeil auf das farbige Dreieck des zweiten Jasic-Baustein (Benutzervariable - numerisch) ziehen. Vgl. Graphische Programmierung - Jasic.

  • Speichern Sie Ihr Jasic-Programm durch Klicken der Schaltfläche Speichern als als Jasic-Vorlage in Ihrem Projekt.


images/download/attachments/251036529/Bsp00500-version-1-modificationdate-1517402853000-api-v2.png

Jasic-Programm auf Ihr Gerät übertragen

  • Anschließend klicken Sie die Schaltfläche Übertragen an, um das Jasic-Programm auf das Gerät zu übertragen.

  • Wählen Sie im 1. Schritt des Assistenten Übertragen an Ihr Gerät und klicken Sie die Schaltfläche Weiter.

  • Wählen Sie im 2. Schritt einen freien Jasic-Programmplatz und klicken Sie die Schaltfläche Fertig.

  • Im Übersichtsfenster Ihres Geräts erscheint Ihr Jasic-Programm (Musterprogramm1) unter den Jasic-Informationen.

images/download/attachments/251036529/Bsp00600-version-1-modificationdate-1517402853000-api-v2.png

Aufzeichnungen der globalen Variablen im Graphen anzeigen lassen

  • Klicken Sie im Wertebaumfenster die Schaltfläche Historische Werte.

  • Wählen Sie im Verzeichnis Globale Werte den Zeitraum einer Aufzeichnung durch Klicken der rechten Maustaste.

  • Wählen Sie im Kontextmenü den Eintrag Im Graphen anzeigen.

  • Auf der Arbeitsfläche erscheint das Fenster des Graphen der globalen Variablen.




images/download/attachments/251036529/Bsp00900-version-1-modificationdate-1517402853000-api-v2.png

Virtuelles Gerät erstellen (ab GridVis-Standard)

  • Erstellen und konfigurieren Sie ein virtuelles Gerät, wie unter Virtuelles Gerät erstellen und Virtuelles Gerät - Konfiguration beschrieben.

  • Wählen Sie im Konfigurationsfenster Ihres virtuellen Geräts den Menüeintrag Berechnete Werte.

  • Platzieren Sie via Drag-and-drop den Jasic-Baustein Wertequelle auf die graphische Oberfläche.

  • Vergeben Sie einen Namen im Eingabefeld Programmname.

  • Konfigurieren Sie die Wertequelle durch einen Doppelklick auf den Jasic-Baustein.

  • Wählen Sie das Jasic-fähige Gerät, als Wertetyp die globale Variable und klicken die Schaltfläche OK (siehe Screenshot rechts).




images/download/attachments/251036529/Bsp01000-version-1-modificationdate-1517402853000-api-v2.png

Beispiel-Jasic-Programm für die Ausgabe auf dem virtuellen Gerät

  • Platzieren Sie z.B. für eine Multiplikation mit 2 via Drag-and-drop den Jasic-Baustein Konstante (Numerisch) auf die graphische Oberfläche.

  • Konfigurieren Sie die Konstante (Numerisch) durch einen Doppelklick auf den Jasic-Baustein.

  • Wählen Sie den Wert der Konstanten (im Bsp. 2), geben einen Kommentar ein und klicken die Schaltfläche OK.

  • Platzieren Sie die mathematische Verknüpfung Multiplizieren via Drag-and-drop auf die graphischen Oberfläche.

  • Platzieren Sie den Jasic-Baustein Ziel via Drag-and-drop auf die graphische Oberfläche.

  • Konfigurieren Sie den Ausgang Ziel durch einen Doppelklick auf den Jasic-Baustein.

  • Wählen Sie den Wertetyp (z.B. Strom effektiv L1) und klicken die Schaltfläche OK.

  • Verbinden Sie die Jasic-Bausteine. Vgl. Graphische Programmierung - Jasic .

  • Um Ihre Konfigurationseinstellungen an das virtuelle Gerät zu übertragen, klicken Sie die Schaltfläche Übertragen.

images/download/attachments/251036529/Bsp02000-version-1-modificationdate-1517402854000-api-v2.png

Zugriff auf das virtuelle Gerät

  • Im Wertebaumfenster erscheint der Wertetyp des erstellten virtuellen Geräts.

  • Über die Schaltflächen Online-Werte und Historische-Werte (je nach Aufzeichnungsdauer) erfolgt der Zugriff auf den entsprechenden Wertetyp, z.B. erfolgen hier Auswertungen über die Graphen-Darstellung.

images/download/attachments/251036529/Bsp03000-version-1-modificationdate-1517402854000-api-v2.png