Vorlage Comparator



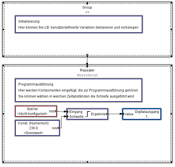
Das JASIC-Beispiel Comparator erstellt einen JASIC-Rahmen z. B. für einen Vergleich von Messwerten mit einem Grenzwert. Bei einer Überschreitung des Grenzwertes erfolgt eine Schaltung auf den Digitalausgang 1.

Sie benötigen dazu die folgenden Bausteine: Sys-Var, Konst. (Numerisch), Vergleicher Oberhalb Schwellenwert und Digitalausgang. Die Konfiguration der unterschiedlichen Bausteine erfolgt über einen Doppelklick auf den entsprechenden Baustein.

Beispiel:

  1. Öffnen Sie mit einem Doppelklick auf den Baustein SysVar dessen Eigenschaften.

  2. Klicken Sie auf die Schaltfläche Werte auswählen.

  3. Wählen Sie innerhalb der Baumstruktur einen Messwert aus und bestätigen Sie diesen mit OK.

  4. Öffnen Sie mit einem Doppelklick auf den Baustein Konst. (Numerisch) dessen Eigenschaften.

  5. Geben Sie den Wert der Konstanten ein (z. B. einen Grenzwert).

  6. Öffnen Sie die Eigenschaften des Bausteins Vergleicher Oberhalb Schwellenwert und setzen Sie die gewünschte Hysteresenbreite, Vor- und Nachlaufzeit.

  7. Öffnen Sie die Eigenschaften des Bausteins Digitalausgang und setzen Sie einen Ausgang.

images/download/attachments/251036725/jasic-comparator-de-version-1-modificationdate-1692264591000-api-v2.png