Comparator template



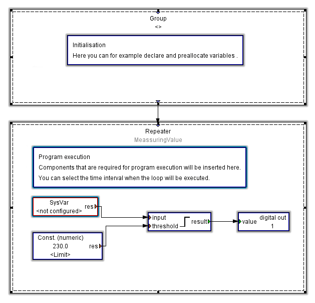
The JASIC example comparator creates a JASIC framework in order, for example, to compare measured values with a boundary value. If the boundary value is exceeded, the system switches to digital output 1.

You will require the following modules for this: Sys-Var, Const. (Numeric), Comparator Above threshold value and Digital output. The various modules are configured by double-clicking the respective module.

Example:

  1. Open the properties of the module SysVar by double clicking it.

  2. Click the button Select values.

  3. Select a measured value within the tree structure and confirm it with OK.

  4. Open the properties of the module Const. (numeric) by double clicking it.

  5. Enter the value of the constants (e.g. a boundary value).

  6. Open the properties for the Comparator module Above threshold value and set the desired hysteresis width, pre-run and after-run time.

  7. Open properties of the module Digital output and set an output.

images/download/attachments/251036725/jasic-comparator-en-version-1-modificationdate-1692272477000-api-v2.png