Recording Configuration




images/download/thumbnails/251036385/Icon_Video-Tutorial-version-1-modificationdate-1686650169000-api-v2.png


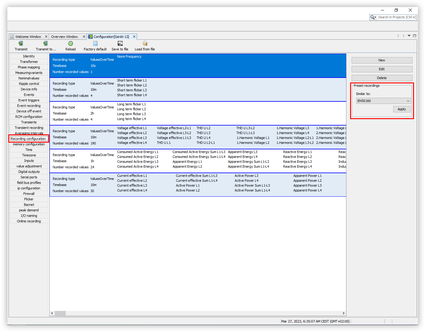
Selecting a default

Proceed as follows to select a default for the recording configuration of your device:


  1. In the Configuration window, click the Recording configuration menu item.

  2. Open the Defaults drop-down list and select which standard your recording needs to comply with.

  3. Click the Apply button to measure using the selected default.

  4. The Select option window opens. Here, click the Yes button to change the default.

images/download/attachments/251036385/Aufzeichnungskonfiguration-en-version-1-modificationdate-1680504459000-api-v2.png




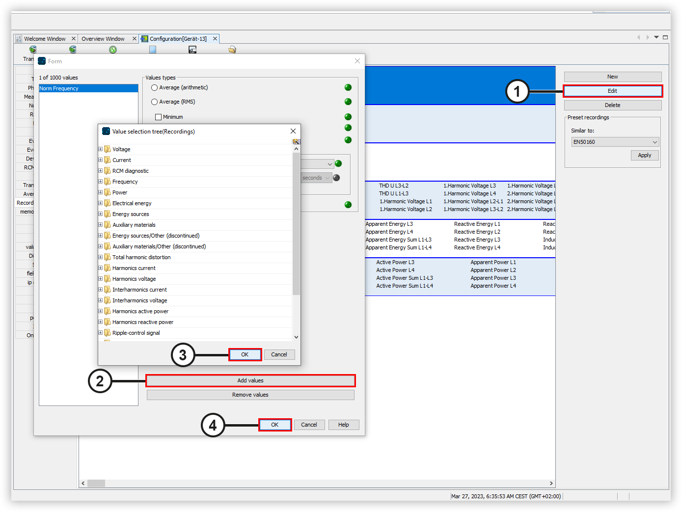
Editing a default

Proceed as follows to edit a default for the recording configuration of your device:


  1. Click the Edit button to change the recording profile.

  2. The Form window opens. Click the Add values button to add new values to the recording profile.

  3. The Value selection tree window opens. Select the desired value in the tree structure and drag and drop it into the value window. Then click the OK button.

  4. Select the value in the value window.

  5. Define your settings for the measured values and the time base and then click the OK button.

images/download/attachments/251036385/Voreinstellungen-bearbeiten-en-version-1-modificationdate-1680504357000-api-v2.png